This website requires JavaScript.
Explore
Help
Sign In
lanyuanxiaoyao
/
hudi
Watch
1
Star
0
Fork
0
You've already forked hudi
Code
Activity
Files
05606708fabdd3b6414cce04802ac85617976d04
hudi
/
rfc
/
rfc-51
/
query_cdc_on_mor.jpg
Yann Byron
aaccc63ad5
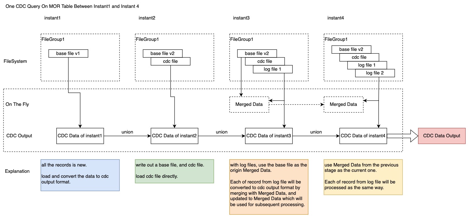
[RFC-51] [HUDI-3478] Hudi to support Change-Data-Capture (
#5436
)
...
Co-authored-by: Raymond Xu <
2701446+xushiyan@users.noreply.github.com
>
2022-07-14 00:36:26 -07:00
166 KiB
1491x694px
Raw
History
View Git Blame
Copy Permalink